LOGO OA教程 ERP教程 模切知识交流 PMS教程 CRM教程 开发文档 其他文档  
 
点晴ERP是一款针对中小制造业的专业生产管理软件系统,系统成熟度和易用性得到了国内大量中小企业的青睐。
点晴PMS码头管理系统主要针对港口码头集装箱与散货日常运作、调度、堆场、车队、财务费用、相关报表等业务管理,结合码头的业务特点,围绕调度、堆场作业而开发的。集技术的先进性、管理的有效性于一体,是物流码头及其他港口类企业的高效ERP管理信息系统。
点晴WMS仓储管理系统提供了货物产品管理,销售管理,采购管理,仓储管理,仓库管理,保质期管理,货位管理,库位管理,生产管理,WMS管理系统,标签打印,条形码,二维码管理,批号管理软件。
点晴免费OA是一款软件和通用服务都免费,不限功能、不限时间、不限用户的免费OA协同办公管理系统。

点晴OA 最新文章

项目概述MiniWord是一个功能强大且易于使用的.NETWord模板导出引擎,适用于各种需要动态生成Word文档的场景。其跨平台、无需Office依赖、简单易用的特点使得它成为开发者理想的文档生成工具。应用场景MiniWord适用于需要动态生成Word文档的各种场景,包括但不限于:报告生成:根据数据库查询结果或业务逻...
admin17782026/2/14 17:32:13
项目介绍halcon_chepai一款基于C#编程语言与Halcon机器视觉库的车牌识别系统。该系统利用Halcon强大的图像处理能力,结合C#的灵活性与易用性,实现了高效、准确的车牌识别功能。识别成功率高达90%。应用场景智能交通系统:在交通监控、违章抓拍等场景中,自动识别车牌号码,辅助交通管理。停车场管理:自动识别...
admin17692026/2/14 17:33:04
在数据量爆发的时代,单库单表的架构往往难以承载百万级甚至千万级以上的数据存储与查询需求。分表分库作为解决这一问题的核心方案,在.NET技术栈中同样有成熟的实现路径。本文将从分表分库的核心逻辑出发,详解.NET开发者如何落地这一方案。一、分表分库的核心逻辑:不是“拆分”,而是“规则”分表分库的本质,是通过预设规则将数据分...
admin17572026/2/14 17:33:24
在前后端分离、微服务架构中,Nginx几乎是必不可少的基础组件。无论是部署前端项目、代理后端接口,还是实现负载均衡,反向代理都是Nginx最核心、使用频率最高的能力。本文将从概念、原理、配置、实战、常见问题五个角度,完整讲清楚:❝什么是Nginx反向代理,以及如何在实际项目中正确配置它一、什么是反向代理1.正向代理与反...
admin17752026/2/14 17:33:55
一、为什么需要请求转发?统一入口负载均衡在微服务架构中,前端只需要访问一个统一入口,如下:请求转发的作用包括:1、统一入口:简化前端配置2、负载均衡:分发请求到多台服务器3、安全防护:隐藏后端真实IP4、SSL终结:统一处理HTTPS二、核心配置语法基础配置示例:server}三、常用指令详解保留客户端IP和协议信息:...
admin17372026/2/14 17:34:32
很多老板在做网站的时候,都会卡在同一个问题上:ICP备案和公安备案到底有什么区别?是不是随便做一个就行了?不做会不会有问题?如果你也被这些问题绕晕过,这篇你一定要认真看完。先说结论:两个都要做,一个都不能少简单一句话先帮你捋清楚👇ICP备案:决定你的网站能不能上线、能不能打开公安备案:决定你的网站是不是合规、会不会被...
admin16742026/2/14 17:35:35
简介SafeL是一款开源免费的自托管Web应用防火墙(WAF),旨在为Web应用服务提供一层安全防护屏障,可有效防御各类非法恶意攻击。它提供了访问频率限制、人机验证、动态防护等核心功能,通过过滤和监控Web应用与互联网之间的HTTP流量来保护Web服务,可有效抵御各类SQL注入、XSS、代码注入、命令注入、CRLF注入...
admin17532026/2/14 17:37:24
应用介绍应用图标基础信息属性-属性-应用名称RebootRestoreRx(电脑重启系统还原软件)Pro应用语言多国语言应用版本v12.5应用类别备份还原应用大小53.93M应用授权试用软件应用简介 RebootRestoreRxPro版,一款专为电脑系统设计的“一键还原”工具。它的核心功能就一句话:重启即还原。设置...
admin16192026/2/14 17:38:02
应用介绍应用图标基础信息属性-属性-应用名称RealTimeSync(自动同步软件)应用语言简体中文应用版本v9.9应用类别文件管理应用大小18.7M应用授权免费软件应用简介 RealTimeSync是一款实用的文件自动同步工具,主要用于监控和同步文件夹的实时变化。它能按你预设的批处理方案,自动比较或备份文件,操作起...
admin16772026/2/14 17:38:41
还在写老一套的C#代码吗?C#这几年的更新真的猛!今天给大家扒一扒那些让你代码写得飞起的语法糖,用过之后你会感叹:早该这样写了!一、模式匹配:告别if-else地狱还记得被多层if-else支配的恐惧吗?现在的C#让你用switch表达式就能优雅解决!以前我们判断一个对象的类型和值,要写一堆if-else,代码又长又难...
admin16872026/2/14 17:42:16
简介Files是一个现代化的文件管理器,可以帮助我们组织自己的文件和文件夹。它的使命是构建适用于Windows的最佳文件管理器,具有强大的多任务处理体验、文件标签、深度集成和直观的设计。功能亮点Files的强大,体现在一系列精心设计、以提升效率为核心的功能上。它并非对原生资源管理器的小修小补,而是一次全面的进化。1.多...
admin16432026/2/14 17:42:47
Q问题描述在新增物料的时候,物料属性有12种值提供选择,分别都是什么作用?学完本篇文章,您将学会:①物料属性值与它的业务控制。②12种物料属性介绍。③参与计划运算和存货核算的属性 A问题解答一、物料属性值与业务控制每个物料必须指定一个物料属性。物料属性一经选择,其对应的【允许采购】【允许销售】【允许生产】【允许委外】...
admin19352026/2/14 17:44:29
Nginx负载均衡配置实战在真实的企业级项目中,只部署一个后端服务几乎是不可接受的:并发一高就扛不住服务宕机就全站不可用无法平滑扩容解决这些问题的核心技术之一,就是负载均衡。而在Web架构中,Nginx+负载均衡=最经典、最稳定、最成熟的方案。本文将从原理、配置方式、调度策略、实战案例、生产注意事项五个方面,完整讲清楚...
admin14312026/2/13 18:20:55
SD-WAN全称Software-DefinedWideAreaNetwork(软件定义广域网)。一句话定义:SD-WAN是一种利用软件定义技术,通过互联网宽带、4G/5G、专线等多条链路,为企业构建高性能、可控、安全的广域网连接的新技术。或者更简单地理解:SD-WAN=用软件来“智能管理”和“优化”企业的跨地域网络连...
admin13822026/2/13 17:54:54
在C#开发中,多线程和并行编程是提升程序执行效率的核心手段,而Thread和Task作为两种最常用的多线程实现方式,常常让开发者纠结:到底该选哪个?它们的性能差异到底有多大?今天我们就从原理、性能、适用场景三个维度,彻底讲清楚Task与Thread的区别,帮你做出最优选择。一、先搞懂:Thread和Task到底是什么?...
admin14362026/2/13 17:25:30
前言服务器遭受恶意IP访问、CC攻击、爬虫骚扰是每个运维和开发都会遇到的问题。当你的服务器日志里出现成千上万条恶意请求,手动一个个封禁IP显然不现实。本文将详细介绍三种主流的Nginx动态封禁IP方案,帮助你根据实际场景选择最适合的解决方案。一、为什么需要动态封禁IP?常见攻击场景•CC攻击:大量请求持续压垮服务器•暴...
admin15542026/2/13 17:14:36
💥你是不是也遇到过?网站访问量稍大一点,页面就加载缓慢甚至崩溃?想配置HTTPS、做负载均衡,面对复杂的代码无从下手?听到“反向代理”、“动静分离”就觉得是高端操作,不敢尝试?别担心!今天来带你从零玩转这个承载全球40%以上网站流量的高性能“引擎”!无论你是开发、运维还是实施,都能找到立刻用上的干货。 简介 什么...
admin15042026/2/13 12:02:37
正则表达式是一种强大的文本处理工具,可以对字符串进行匹配、验证、提取或者替换等操作。在C#中正则表达式Regex是在System.Text.RegularExpressions命名空间下的一个类。IsMatch是Regex类的一个静态方法,简单好用,只要把要验证的字符和验证格式传入方法中即可返回验证结果,验证成功返回T...
admin13792026/2/13 11:58:30
一、简介最近打算尝试几个嗅探视频的浏览器插件,但因为担心插件会夹带私货,因此打算使用比虚拟机更为轻量的沙盒软件来测试。之前介绍了个人能免费使用的SanboxiePlus软件,但个人觉得有点过于简陋。后来发现其实Windows有内置沙盒功能(仅限WIndows专业版及以上版本)。所以打算简单介绍一下如何启用。 好了,闲...
admin14302026/2/13 11:46:02
好不容易去旅游拍完Vlog,微信却提示“文件过大”;下载了蓝光电影准备寒假观看,iPad却打不开格式;录了半小时网课,导出后发现硬盘快满了……别慌,今天给你安利一款私藏多年的开源免费视频转码工具——HandBrake,以上问题统统搞定!目前该工具在github上已经收获22.4KStar,非常牛逼的神器!对应githu...
admin14142026/2/13 11:34:26
家里电脑没公网IP?需要远程访问内网服务?frp配置太复杂?想要一个有Web管理界面的内网穿透工具?今天要介绍的NPS,是GitHub上拥有3.4万+Star的国产内网穿透工具。支持TCP/UDP/HTTP/HTTPS协议,Web管理界面简单易用,性能强劲,完全免费开源,是frp、ngrok的完美替代品!什么是NPS?...
admin14482026/2/13 11:23:28
开源图片压缩工具Imagine能在保持图片分辨率不变的情况下,大幅压缩图片体积,不仅使用完全免费,而且文件也颇为小巧,今天咱们就来简单盘盘。为啥要压缩图片体积呢?主要是我把图片上传到各网站平台时,发现如果图片体积较大,就会遇到不少奇怪的问题。比如像CHH之类的网站会限制单张图片的体积,超过则无法上传;而有的网站虽然能上...
admin13822026/2/13 10:36:32
一、系统工具与维护[1]1.1包管理器•UniGetUI(免费,推荐)•说明:图形化的Windows包管理器前端,整合了Winget、Scoop、Chocolatey等多个流行的包管理工具,方便统一管理软件安装与更新。•官方版下载:Github仓库[2]•Winget(免费)•说明:微软官方的包管理器,Windows系...
admin14132026/2/13 10:20:40
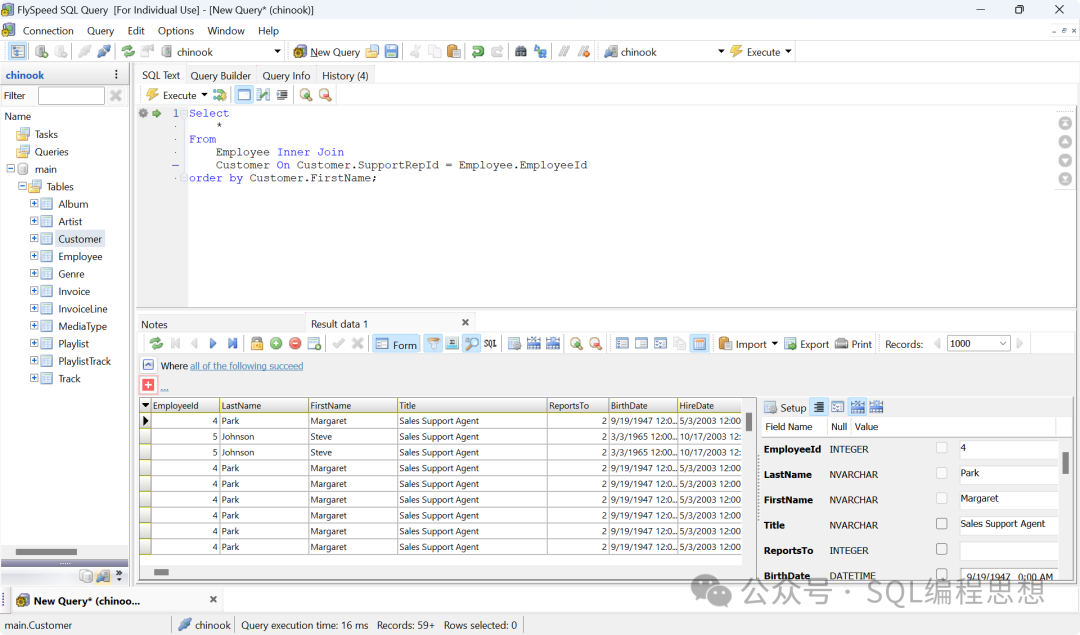
FlySpeedSQLQuery是一款支持多种数据库和文件查询的Windows桌面软件,提供可视化的查询构建器。SQLQueryTool提供免费版和收费版(数据导入、导出以及打印功能)。功能特性•数据源:包括MicrosoftSQLServer、Oracle、MySQL/MairaDB、Access、Excel、Pos...
admin14312026/2/13 9:58:45
SQL性能优化不是一蹴而就的任务,而是一个持续观察、分析、实验、验证的闭环过程。我们从EXPLAIN开始,但不要止步于EXPLAIN。我们要相信数据,但不要迷信工具。我们学习实践指南,但要理解其背后的原理。我们追求极致性能,但不忘系统的可维护性与可读性。SQL性能优化是一场没有终点的旅程。我们不仅要写出更快的SQL,更...
admin13402026/2/13 9:30:00
本版面共有 1143 页, 28554 篇文章 >> 1 ... 34 35 36 37 38 39 40 41 42 43 44 ... 1143
页码:

Copyright 2010-2026 ClickSun All Rights Reserved  粤ICP备13012886号-9  粤公网安备44030602007207号